image
JNachbaur
technical software development
Home
Download FAQ

Screenshots from ASAP2Demos' points of interest

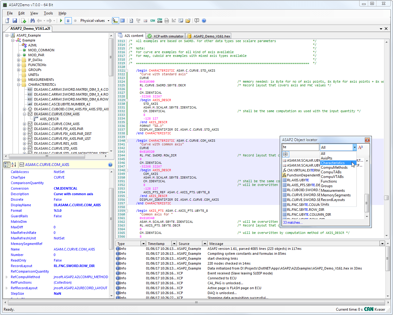
Main screen with a loaded A2L example file ASAP2Demo Main screen
Main screen with a loaded A2L example file and calibration data displaying a single value ASAP2Demo A2L characteristic value
Main screen with a loaded A2L example file and calibration data displaying a map ASAP2Demo A2L characteristic map
Animated characteristic maps and measurement arrays
A2L Measurement Tooltip ASAP2Demo A2L Measurement Tooltip
Edit Characteristic ASAP2Demo Edit Characteristic
Parameter export dialog ASAP2Demo parameter export dialog
Create connection ASAP2Demo create connection
CAN Port configuration ASAP2Demo CAN port configuration
XCP connection to ECU simulator ASAP2Demo ECU (XCP) connection properties
CCP Connection to ECU simulator ASAP2Demo ECU (XCP) connection properties
XCP, CCP, CAN, J1939, UDS, Syslog communication Logs ASAP2Demo XCP and CAN communication Log
Two ECUs measured simultaneously over XCPonCAN on a Kvaser CAN Adapter and CCP on a the Vector CAN adapter...

ASAP2Demo A2L Measurement

XCP and CCP DAQ selection page XCP and CCP DAQ selection page
CANDb++ (DBC) File online measuring ASAP2Demo CANDb++ (DBC) File online measuring
Updated A2L object addresses from an ELF file ELF File demo
CAN and DBC file Simulator ASAP2Demo CAN and DBC file Simulator
Measurement Data File (MDF) view